Proteomics
Metabolomics
Service Charges
Click here for more details.
Sample Submission and Requirements
In order to ensure project success we offer consultation on project planning and experimental procedures best suitable to answer specific research questions using mass spectrometric methods on time-bound proteomics & metabolomics projects.
Please contact PM core at 2831-5484 or pmcore.cpos@hku.hk for a project consultation, customised analyses and sample submissions.
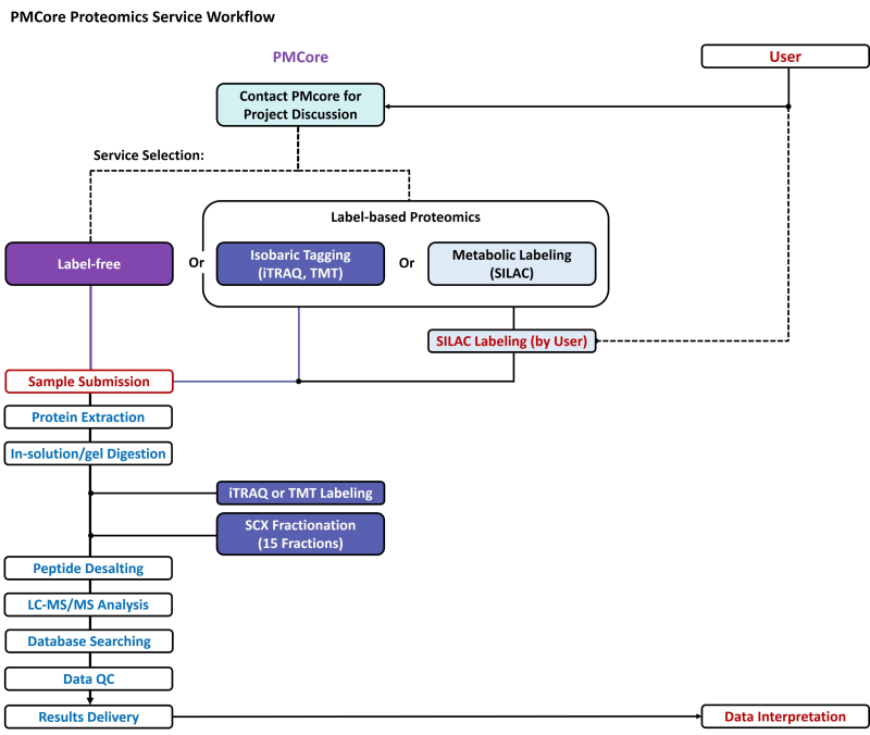
Sample submission for Proteomics services:
- Submit service request through iLab
- Please contact our colleagues in advance (via phone/email) before bringing the samples to the Core
- Fill in Proteomics Sample for ESI-LC-MS Submission Form (Orbitrap – Lumos and timsTOF), and attach it under service request in iLab
- Bring samples to the Core
Sample submission for Metabolomics services:
- Submit service request through iLab
- Please contact our colleagues in advance (via phone/email) before bringing the samples to the Core
- Fill in Metabolomics Sample Submission Form and attach it under service request in iLab
- Bring samples to the Core
Please refer to the FAQ section for frequently asked questions regarding sample submission and requirements.
The sample requirements for various applications on PM Core platforms are given below:
Platform Applications Sample type Sample preparation Platform requirement Orbitrap Fusion Lumos
(LC-MS/MS)
timsTOF Pro
(LC-MS/MS) – Protein ID
– Protein Quan (DDA or DIA)
– Phosphorylation site ID & Quan Tissue 2mg dry weight 50ng - 2µg peptides Serum / plasma 0.1 ml Cell lysate < 1 million cells or 5-20 µg protein.
5µg purified protein for Phospho site ID.
1mg – 2mg protein per condition for Phosphoproteomics GC-QQQ MS Targeted Metabolite Quantification Serum or plasma 0.2 ml per sample Metabolite concentration range:
pM – mM Tissue 20-50 mg per sample Cell lysate 3-6 million cells per sample LC-QTRAP and LC-OE120 MS Targeted Metabolite Quantification Serum or plasma 0.2 ml per sample Metabolite concentration range:
pM – mM Tissue 20-50 mg per sample Cell lysate 3-6 million cells per sample Kit based Targeted Metabolite Profiling Serum or plasma 10 µl per sample Cell lysate 3 million cells per sample Bio-HPLC Offline Fractionation (SCX, SAX, basic RPLC) Proteins isolated from any samples type n/a 500µg – 5 mg
Please note:
- Samples will not be accepted without prior consultation. Prioritization will be given to time-sensitive projects, including preliminary data needed for timely grant submissions and additional experiments needed for resubmission of manuscripts.
- We also receive ready to inject samples for LC-MS/MS analyses. However, prior to mass spectrometry analysis, samples should be salt, buffer, and detergent free. All other sample solution conditions must be discussed with the staff prior to sample submission. Providing the cleanest samples possible will greatly enhance our ability to provide you with the best mass spectrometry data.
- Turn around time: Typical 15 – 40 working days depending on project specifics/service basis.
Contact
Dr SHARMA, Rakesh
Dr LAM, Ronald






